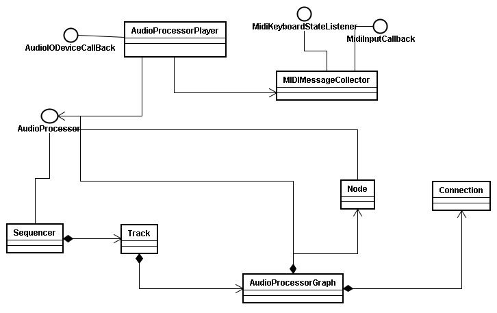
「1.PluginHostSampleの現状の処理の流れを図に」している途中で、JUDEをインストールしてクラス図らしきものを作ってみた。
だがUML表記をよくわかっていないのでこれで正しいかはわからない。

図にするのと平行して自前、もしくはJOSTのMIDISequencerPluginをベースとしたSequencerクラスを妄想しつつ、JOSTソースコードをながめているところ。
「1.PluginHostSampleの現状の処理の流れを図に」している途中で、JUDEをインストールしてクラス図らしきものを作ってみた。
だがUML表記をよくわかっていないのでこれで正しいかはわからない。

図にするのと平行して自前、もしくはJOSTのMIDISequencerPluginをベースとしたSequencerクラスを妄想しつつ、JOSTソースコードをながめているところ。